3D Characters

Using 3DCG production software or web services, you can add 3D characters or modify the pre-installed 3D characters.
This section describes how to use the readily available 3D production software Blender and a web service called Mixamo.
Blender version 2.83 or later is supported; how to use Blender is not discussed here.

Data Specifications for 3D Characters

3D characters require model, textures, and motion data.
Creating and modifying them requires knowledge of 3D graphics and the prescribed software.
The model formats supported by Bakin are FBX format and VRM format.
This section describes the model specifications in FBX format.
For VRM format models, see .vrm format models.

Model Data

1. Model (.fbx)

File FormatFBX format is supported.
Data FormatFBX 7.4 (FBX 2014) is recommended.
Both ASCII and binary formats are supported.
If you are importing models created with versions prior to FBX 7.4 (FBX 2014), you can enable the Optimization Option setting in the lower left corner of the Asset Picker when importing models into Bakin.
(However, it may not be displayed correctly.)
For details, see the "Import to Bakin" section below.
Polygon ShapePolygons other than triangular polygons are not displayed correctly.
Triangulated polygonization should be performed beforehand, or the Optimization Option setting should be enabled when importing models into Bakin.
(Triangular polygonization is automatically performed when the Optimization Option is enabled.)
SizeThe size of a terrain 1 block in Bakin is the same size in Blender as a primitive cube (dimensions 1m, scaling 0.5).
The standard character size pre-installed in Bakin is made to fit in a single terrain block.
MaterialsMultiple materials can be set for a single model.
File NamesPlease use only Latin letters and numbers.
Maximum Number of JointsThe maximum number of joints in a skeleton structure is 1365 per model.
However, this limit varies between a minimum of 341 and a maximum of 1365, depending on the machine spec, according to the OpenGL specification.
Weight Influence(If the maximum number of weights exceeds 4, the one with the highest weight will be adopted first.)
 

Texture Data

2. Textures (.bmp and .png)

File FormatBMP or PNG format is supported.
File NamesPlease use only Latin letters and numbers.
Pixel SizeThe recommended pixel size for textures is a number called a power of 2, such as 64 x 64, 128 x 128, 256 x 256, or 512 x 512.
Sizes such as 256 x 128 are also acceptable.
Setting a texture with a size other than a power of 2 may cause display problems.
TransparentTransparency can be expressed in the following ways
BMP Formats: Setting the Alpha Channel
PNG Format: Setting transparent area
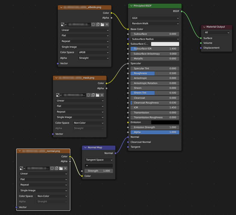
PBR (Physical Based Rendering)Bakin uses PBR (Physical Based Rendering) for more realistic textures.
When using PBR rendering, it is recommended that three types of textures be set for one model: albedo map, normal map, and mask map.
See 3D Textures; for more information on each texture.

Motion Data

3. Motion Files (.fbx)
The supported FBX version and format are the same specifications as for the model file section.

File FormatFBX format is supported.
File NamesFeel free to name them as you wish.
It would be easier to work with if you include a specific string, such as mot_MotionName(Latin letters and numbers).fbx.
Example: mot_walk.fbx, mot_wait.fbx, mot_run.fbx
Working UnitFrame Rate should be 60fps.
Skeleton Structure and Bone NamePlease make sure it is the same as the model file.

Advice on Adding/Modifying Models (FBX format)

This section describes the process of adding models in FBX format and modifying motions. See .vrm Format Models for the process of adding VRM format models.

Motion Data Types

There are two ways to set up motions for a model.
Decide which method you prefer.

1. Combining Model and Motions as One FBX File
2. Separating Model and Motions as Separate FBX Files

Blender-DopeSheet-en.png

Export a Model from Bakin

If you want to modify a model that is pre-installed in Bakin, export the model from Bakin.
In this section, we will use the model in the Game Gallery>3D Tutorial project to explain the process.

Blender Preferences

Before importing a file exported from Bakin into Blender, set up the Blender environment.
(The following Blender screenshots are settings in version 3.6).

Import into Blender

Import the file exported from Bakin into Blender.
Launch Blender, select File > Import > FBX, and import with the following settings:

Blender-FBX-ImportSettings-EN.png
 

After importing the model into Blender, edit the polygon mesh and textures to your liking as needed.

Export from Blender

After editing of the model and motions is complete in Blender, export the data from Blender.

Import to Bakin

  1. Click the Add button in the Resources > 3D Stamps entry tree and select the Asset Picker > "Local Files" tab.
    Or drag and drop the FBX file you want to import into the entry tree.
    3DCharacter_ImporttoBakin_1.png
     
    • Attention When Importing from Resources > Models
      It can also be imported from Resources > Models, but the model must be "stamped" in order to place it on maps or make it usable in games.For more information on "Stamps," please visit What are 'Stamps'?.
       
  2. Open the folder containing the model you wish to add and select the FBX file.
    If necessary, turn on "Optimization (Triangulation)" in the lower left corner of the Asset Picker.
    The scale is basically set to "1".
    3DCharacter_ImporttoBakin_2.png
     
    • When “ Optimization” is turned on, the following processes are performed automatically.
      • Skin weight normalization
      • Polygon triangulation
      • Applying Scale
      • For FBX formats earlier than FBX7.4, conversion to FBX7.4
         
        If the model file was not imported correctly, turn off "Optimization".
         
  3. Press [Add and Exit].
    A 3D stamp is generated with the imported model as the graphic.
    In this case, the "Model", "Material" and "Texture" information in the FBX file will be registered in Bakin. (Motions need to be imported separately. See below.)
    3DCharacter_ImporttoBakin_4.png
     
  4. If there is a material in the project that has "all the same texture" as the FBX material to be imported, the "Material Sharing" dialog opens.
    In this dialog you can choose whether to share materials or not.
    Materials can be reassigned in Resources > 3D Stamps even after importing.
     
    By assigning existing materials with all the same textures to an imported model, you can share materials with other models in the project.
     
    • Advantages/Disadvantages of Sharing
      • <Advantages>

        -By simply adjusting one material, you can adjust all objects that share the material.

        -The number of material data in the game can be reduced.

      • <Disadvantages>

        -It is no longer possible to adjust the texture of only one of the objects that share a material.
        (You can also stop sharing by copying the shared material after importing it into Bakin and reassigning it to the 3D stamp.)

         
        (!) Please consider using the "Internal Format Settings" function in Game Definition > Project Settings > Game Engine Settings.
        Material_ImportedMaterialsDialog.png
         
    • The "Material Sharing" dialog offers the following options:
      • Automatically Assign Materials
        Automatically assign materials with the same textures in the project.
        If there are multiple target materials, the first material registered in the project will be assigned.
        All materials that have not been set up with textures will be imported as new materials.
         
      • Add All as "New Materials"
        Import all materials as new materials, even if there are materials in the project that use the same textures.
        Select this option if you do not want to share materials with other stamps or models.
         
      • Manually Select Materials to Assign
        For each material in the model to be imported, manually select a material in the project that uses the same textures.
        If there are multiple target materials, you can choose which one to assign.
        For materials that are not set with textures, assign them from among an "untextured material" in the project.
         
    • What does "all textures are the same material" mean?
      A material in which all the textures specified for the material match (including the case where no textures are specified).
      For example, if a material has textures specified for the albedo map, normal map, and mask map, as shown in the figure below, all three must match.
      Material_Imported Materials_1.png
       
  5. The model data of the 3D stamped models will also be added as an entry in Resources > Models.
    The storage location of the added file will be displayed in [Model Settings > Basic > Folder Name].
    In addition, a texture folder is automatically created and the textures are stored in this folder.
    3DCharacter_ModelList.png
     
     
    Assets added using [Local Files] will be differentiated from the system assets [reserved] that have been registered from the beginning and will be displayed in black.
     
    User assets are saved in the game file when the game is saved.
    The original files are not used as is.
     
  1. Click on Resources > 3D Stamps > Stamp Settings (right side) > Motion Settings > Motion field.
    In Asset Picker > Resources, select and add the model you just imported.
    3DCharacter_ImporttoBakin_5.png
     
    This generates a "motion set" and assigns the motion set to the 3D stamp.
     
  2. Go to Resources > Motions.
    Select the motion set you just added in the motion set list on the left side of the screen.
    3DCharacter_ImporttoBakin_6.png
     
    • Combining Model and Motions as One FBX File
      The motions included in the FBX are automatically registered in the motion list on the right side of the screen as a result of the previous operation.
      • If there are multiple motions (actions) in a motion file, they are loaded as separate motions.
         
    • 2. Separating Model and Motions as Separate FBX Files
      In this case, you will need to manually add motions to the motion set.
      Click on the “Add Motion” button in the Motion List, go to the Asset Picker > "Local Files" tab, and add the FBX files for the motion.
      3DCharacter_ImporttoBakin_7.png
       
       
      (!)When imported into Bakin, motions are initially set to "no looping".
      If you wish to loop the animation, go to Resources > Motion Properties and turn on the "Loop" setting for the relevant motion.#ref(./3DCharacter_Motion_Loop.png,50%)
       
      (!)The added motion FBX will be registered under Resources > Models.
       
  3. cBy setting the motion names to the specified names, the motions will be linked to the actions in the game.
    For example, if the motion name is "walk", it will be used as the motion for the cast to walk.
    See Motion Name Rules for motion names.
    3DCharacter_Motion_Rename.png
     

Update Models and Motions after Import

After importing a model or motion into Bakin, if you have changed the content of the original FBX file, you can update the data in Bakin as follows:

  1. Go to Resources > Models and select the appropriate entry.
  2. Press "Update Information".
    3DCharacter_Model_ReImport.png
     
  3. If you change the frames of a motion, go to Resources > Motions, select the relevant motion set, and change the number of start/end frames in its motion list.

VRM Format Models

You can use VRM format models as 3D characters.
VRM models can be created using Vroid Studio, for example.
You can also use shape keys in the VRM file.

Importing VRM Models

Click the Add button in the 3D Stamp list under Resources > 3D Stamps and select the VRM file you wish to import from the “Local Files” tab of the Asset Picker.
The motions pre-installed in Bakin are automatically assigned upon import.
The motions to be assigned are located in Resources>Motions>reserved folder>VRM.

Adding Motions with Mixamo to VRM Models

To add motions using Mixamo (https://www.mixamo.com/) for motions that are automatically assigned upon import, follow the steps below.
The following assumes that you have already imported a VRM model into your Bakin project.

  1. Log in to Mixamo (https://www.mixamo.com/).
     
  2. Press the "Upload Character" button.
     
  3. Drag and drop the generated .vrm.mixamo.fbx of the model.
     
  4. Select a motion from the left column of Mixamo.
     
  5. Fine-tune with the right parameters as needed.
     
  6. When you have finished making adjustments, click the Download button.
    Download Settings are set in the following:
    • Format: FBX Binary (.fbx)
    • Skin: Without Skin
    • Frames per Second: 60
    • Keyframe Reduction: none
       
      Up to this point, this is the process on Mixamo.
       
  7. In Bakin, open Resources > Motions, copy and paste reserved>VRM>SampleMan_vrm_sample_motion
     
  8. Select the pasted SampleMan_vrm_sample_motion_2 and click "Add Motion" in the motion list on the right side of the screen.
     
  9. From the "Local Files" tab of the Asset Picker, select the FBX file you just downloaded from Mixamo and click "Add and Exit"
     
  10. Change the "Motion Name" of the data added to the motion list as appropriate, and set whether or not to loop.
    (If you want motions to be assigned automatically in battles, etc., please see the list of motion name rules.)
     
  11. Go back to Resources > 3D Stamps and select the stamp (created from the VRM model) to which you want to add motions.
     
  12. Click on the “Motion Settings > Motions” field of the properties on the right side of the screen.
     
  13. In the “Ready to Use” tab of the Asset Picker > “Motions”, select the motion set you just created.
     
    This is the end of adding motions.
    If you wish to add more new motions, repeat steps 4 through 6 (working in Mixamo) and 8 through 10.

Attach file: fileBlender_NewNodeSettings-en.png 212 download [Information] fileBlender-DopeSheet-en.png 395 download [Information] file3DCharacter_Model_ReImport.png 408 download [Information] file3DCharacter_Motion_Rename.png 394 download [Information] file3DCharacter_Motion_Loop.png 204 download [Information] file3DCharacter_ModelList.png 395 download [Information] file3DCharacter_ImporttoBakin_7.png 407 download [Information] file3DCharacter_ImporttoBakin_6.png 392 download [Information] file3DCharacter_ImporttoBakin_5.png 380 download [Information] file3DCharacter_ImporttoBakin_4.png 372 download [Information] file3DCharacter_ImporttoBakin_2.png 385 download [Information] file3DCharacter_ImporttoBakin_1.png 364 download [Information] file3DCharacter_ExportfromBakin.png 413 download [Information] fileBlender-SelectedObjects-en.png 441 download [Information] fileBlender-NodeSetting-en.png 412 download [Information] fileBlender-60fps-en.png 398 download [Information] fileBlender-FBX-ImportSettings-EN.png 395 download [Information] fileBlender-FBX-ExportSettings-en.png 615 download [Information] fileMaterial_ImportedMaterialsDialog.png 649 download [Information] fileMaterial_Imported Materials_1.png 677 download [Information] fileBlender_UseSpaceTransform.png 742 download [Information] fileENFBX.png 664 download [Information] fileENループ.png 383 download [Information] fileENモデルのエクスポート.png 673 download [Information] fileENモーションA.png 666 download [Information] fileENマテリアルプロパティ.png 588 download [Information] fileENシーンの単位.png 730 download [Information] fileENFBXエクスポート.png 649 download [Information] fileENBAKIN への追加⽅法10.png 617 download [Information] fileENBAKIN への追加⽅法8.png 374 download [Information] fileENBAKIN への追加⽅法7.png 639 download [Information] fileENBAKIN への追加⽅法6.png 637 download [Information] fileENBAKIN への追加⽅法5.png 643 download [Information] fileENBAKIN への追加⽅法4.png 486 download [Information] fileENBAKIN への追加⽅法3.png 711 download [Information] fileENBAKIN への追加⽅法2.png 629 download [Information] fileENBAKIN への追加⽅法1.png 614 download [Information] file追加に必要なファイル6.png 587 download [Information] file追加に必要なファイル5.png 478 download [Information] file追加に必要なファイル4.png 584 download [Information] file追加に必要なファイル3.png 606 download [Information] file追加に必要なファイル2.png 609 download [Information] file追加に必要なファイル1.png 482 download [Information] file自作のモデルを作る際のアドバイス3.png 638 download [Information] file自作のモデルを作る際のアドバイス2.png 608 download [Information] file自作のモデルを作る際のアドバイス1.png 618 download [Information] fileモデルのエクスポート.png 486 download [Information] fileモーションA.png 471 download [Information] fileシーンの単位.png 485 download [Information] filestandard_A2.png 681 download [Information] filestandard_A1.png 665 download [Information] fileFBXエクスポート.png 530 download [Information] fileBAKIN への追加⽅法10.png 538 download [Information] fileBAKIN への追加⽅法9.png 633 download [Information] fileBAKIN への追加⽅法8.png 601 download [Information] fileBAKIN への追加⽅法7.png 554 download [Information] fileBAKIN への追加⽅法6.png 514 download [Information] fileBAKIN への追加⽅法5.png 521 download [Information] fileBAKIN への追加⽅法4.png 520 download [Information] fileBAKIN への追加⽅法3.png 564 download [Information] fileBAKIN への追加⽅法2.png 517 download [Information] fileBAKIN への追加⽅法1.png 522 download [Information]

Front page   Edit Freeze Diff History Attach Copy Rename Reload   New Page list Search Recent changes   Help   RSS of recent changes
Last-modified: 2025-12-19 (Fri) 08:42:44